This is the third in a six-part series focusing on critical AI use cases across several industries. The series covers the manufacturing and motion, financial services, retail, telecommunications and media, insurance, and healthcare industries.
With generative AI, retailers can create new products and offerings, define and implement upsell strategies, generate marketing materials based on market conditions, and enhance customer experiences. One of the most creative uses of gen AI help retailers understand customer needs and choices that change continually with seasons, trends, and socio-economic shifts. By analyzing customer data and behavior, gen AI can also create personalized product recommendations, customized marketing materials, and unique shopping experiences that are tailored to individual preferences.
AI plays a critical role in decision-making at retail enterprises; product decisions such as design, pricing, demand forecasting, and distribution strategies require a complex understanding of a vast array of information from across the organization. To ensure that the right products in the right quantities are in the right place at the right time, back-office teams leverage machine learning arithmetic algorithms.
As technology has advanced and the barrier to adopting AI has lowered, retailers are moving towards data-driven decision-making where AI is leveraged in real-time. generative AI is used to consolidate information and provide dramatic insights that could be immediately utilized across the enterprise.
AI-augmented search and vector search
Modern retail is a customer-centric business, and customers have more choice than ever in where they purchase a product. To retain and grow their customer base, retailers are working to offer compelling, personalized experiences to customers. To do this, it is necessary to capture a large amount of data on the customers themselves—like their buying patterns, interests, and interactions—and to quickly use that data to make complex decisions.
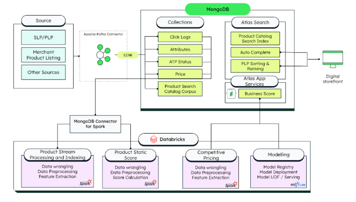
One of the key interactions in an ecommerce experience is search. With full-text search engines, customers can easily find items that match their search, and retailers can rank those results in a way that will give the customer the best option. In previous iterations of personalization, decisions on how to rank search results in a personalized way were made by segmentation of customers through data acquisition from various operational systems, moving it all into a data warehouse, and then running machine learning algorithms on the data. Typically, this would run every 24 hours or a few days, in batches, so that the next time a customer logged in, they’d have a personalized experience. This did not, however, capture the customer intent in real-time, as intent evolves as the customer gathers more information.

These days, modern retailers augment search ranking with data from real-time responses and analytics from AI algorithms. It's also now possible to incorporate factors like the current shopping cart/basket and customer clickstream or trending purchases across shoppers.
The first step in truly understanding the customer is to build a customer data platform that combines data from disparate systems and silos across an organization: support, ecommerce transactions, in-store interactions, wish lists, reviews, and more. MongoDB’s flexible document model allows for the easy combination of data of different types and formats with the ability to embed sub-documents to get a clear view of the customer in one place. As the retailer captures more data points about the customer, they can easily add fields without the need for downtime in schema change.
Next, the capability to run analytics in real-time rather than retroactively in another separate system is built. MongoDB’s architecture allows for workload isolation, meaning the operational workload (the customer's actions on the ecommerce site) and the analytical or AI workload (calculating what the next best offer should be) can be run simultaneously without interrupting the other. Then using MognoDB’s aggregation framework for advanced analytical queries or triggering an AI model in real time to give an answer that can be embedded into the search ranking in real time.
Then comes the ability to easily update the search indexing to incorporate your AI augmentation. As MongoDB has Search built in, this whole flow can be completed in one data platform- as your data is being augmented with AI results, the search indexing will sync to match.
MongoDB Atlas Vector Search brings the next generation of search capability. By using LLMs to create vector embeddings for each product and then turning on a vector index, retailers can offer semantic search to their customers. AI will calculate the complex similarities between items in vector space and give the customer a unique set of results matched to their true desire.


Demand forecasting and predictive analytics
Retailers either develop homegrown applications for demand prediction using traditional machine learning models or buy specialized products designed to provide these insights across the segments for demand prediction and forecasting. The homegrown systems require significant infrastructure for data and machine learning implementation and dedicated technical expertise to develop, manage, and maintain them. More often than not, these systems require constant care to ensure optimal performance and provide value to the businesses.
Generative AI already delivers several solutions for demand prediction for retailers by enhancing the accuracy and granularity of forecasts. The application of retrieval augmented generation utilizing large language models (LLMs) enables retailers to generate specific product demand and dig deeper to go to product categories and individual store levels. This not only streamlines distribution but also contributes to a more tailored fulfillment at a store level. The integration of gen AI in demand forecasting not only optimizes inventory management but also fosters a more dynamic and customer-centric approach in the retail industry.

Generative AI can be used to enhance supply chain efficiency by accurately predicting demand for products, optimizing/coordinating with production schedules, and ensuring adequate inventory levels in warehouses or distribution centers. Data requirements for such endeavors include historical sales data, customer orders, and current multichannel sales data and trends. This information can be integrated with external datasets, such as weather patterns and events that could impact demand. This data must be consolidated in an operational data layer that is cleansed for obvious reasons of avoiding wrong predictions. Subsequently, feature engineering to extract seasonality, promotions impact, and general economic indicators. A retrieval augmented generation model can be incorporated to improve demand forecasting predictions and avoid hallucinations. The same datasets could be utilized from historical data to train and fine-tune the model for improved accuracy. Such efforts lead to the following business benefits:
Precision in demand forecasting
Optimized product and supply planning
Efficiency improvement
Enhanced customer satisfaction
Across the retail industry, AI has captured the imaginations of executives and consumers alike. Whether you’re a customer of a grocer, ecommerce site, or retail conglomerate, AI has and will continue to transform and enhance how you do business with corporations. For the retailers that matter most globally, AI has created opportunities to minimize risk and fraud, perfect user experiences, and save companies from wasting labor and resources.
From creation to launch, MongoDB Atlas guarantees that AI applications are cemented in accurate operational data and that they deliver the scalability, security, and performance demanded by developers and consumers alike.
Learn more about AI use cases for top industries in our new ebook, Enhancing Retail Operations with AI and Vector Search: The Business Case for Adoption.
Head over to our quick-start guide to get started with Atlas Vector Search today.