Migrating data from SQL relational databases to MongoDB Atlas may initially seem to be a straightforward process. Export the data from the relational database, import the tables into MongoDB Atlas, and then start writing queries for it. But the deeper you look, the more it can start to feel like an overwhelming task.
Decades of irrelevant indexes, rare relationships and forgotten fields that need to be migrated all make for a more complicated process. Not to mention, converting your old schemas to work well with the document-based world of MongoDB can take even longer. Making this process easier and more achievable was one of Studio 3T’s main goals when they created their SQL to MongoDB migration tools.
In fact, Studio 3T's SQL migration doesn't just make this process easier; it also makes it reliably repeatable. This means you can tune your migration to produce the perfect documents in an ideal schema. There's no big bang cut over; you can proceed at your own pace. Delivering the ability to perfect your new schema is also why we've integrated with Hackolade's schema design and data modeling tools.
In this article, we look at how the data modernization process works with a focus on the SQL migration powers of Studio 3T and the data modelling technology of Hackolade.
Why MongoDB Atlas
Building on MongoDB’s intuitive data model and query API, MongoDB Atlas gives engineering organizations the versatility they need to build sophisticated applications that can adapt to changing customer demands and market trends.
Not only is it the only multi-cloud document database available, it also delivers the most advanced security and data distribution capabilities of any fully managed service. Developers can get started in minutes and leverage intelligent automation to maintain performance at scale as applications evolve over time.
Mapping the move
The crucial component to a SQL migration is mapping the SQL tables and columns to JSON documents and their name/value fields. While the rigid grid of relational tables has a familiar feeling, a document in MongoDB can be any shape and, ideally, it should be the shape that makes sense for your business logic.
Doing this by hand can prove extremely time-consuming for developers. Which situations call for reshaping your data into documents and which should you construct new documents for? These are important questions which require time and expertise to answer.
Or, you can simply use Studio 3T's SQL Migration tool which is a powerful, configurable import process. It allows you to create your MongoDB documents with data retrieved from multiple relational tables. Using foreign keys, it can capture the relationships between records in document-centric form.
When we started out, we built it on SQL Server. All was good to start, but by the time we got up to fifty customers and more, each with some thousands of their staff logging into the system concurrently, we ran into scaling issues. Now we’re using a hosted, paid-for subscription on MongoDB Atlas. They do all the management and the sharding and all that stuff. And when we switch to regional provisioning, they can handle all that too, which is a huge relief. We all use Studio 3T constantly, it’s used as extensively as Visual Studio. We use it for all sorts of things because Studio 3T makes it really easy to navigate around the data.
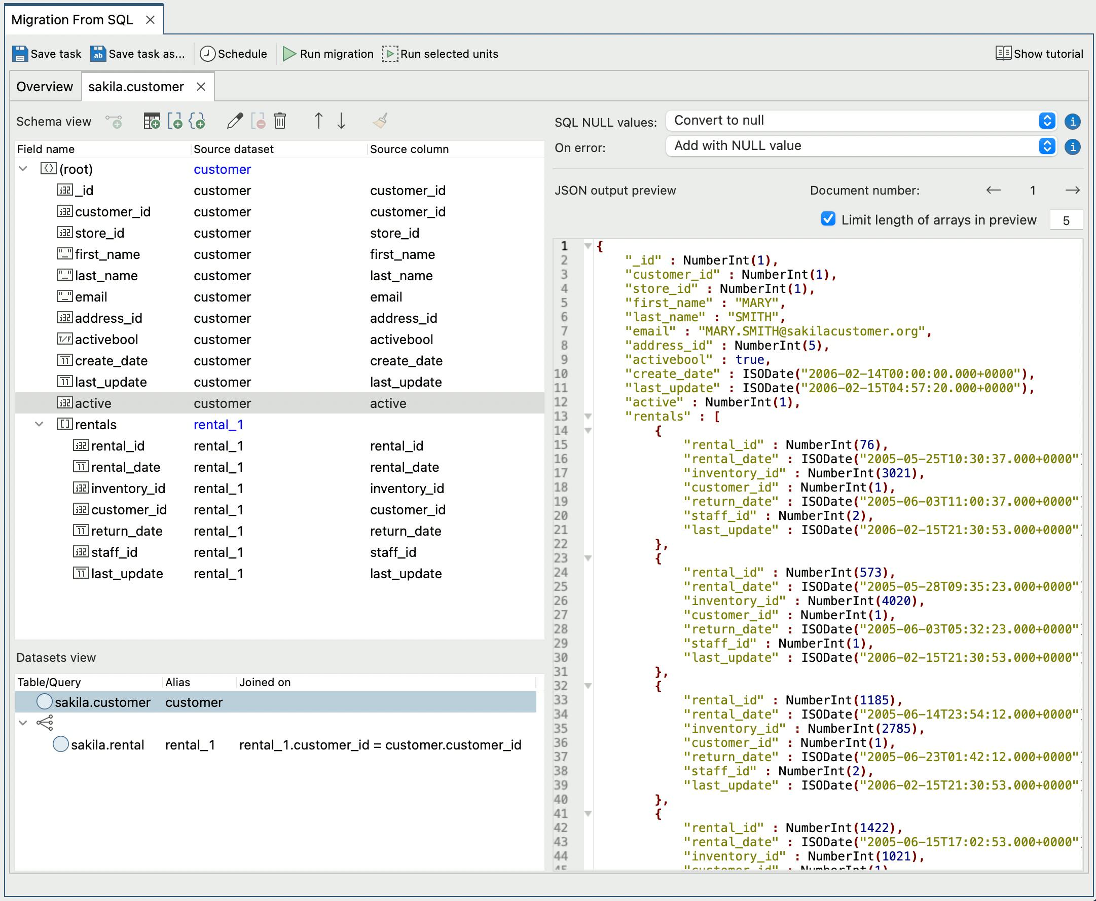
”For example, a relational database may have a table of customers and a table of orders by each customer. With the SQL Migration tool, you can automatically create a collection of customer documents, containing an array of all the orders that customer has placed. This exploits the power of the document model by keeping related data local. You can also preview the resulting JSON documents before running a full import so you are sure you're getting what you want.
Figure 1. Studio 3T’s SQL to MongoDB Migration
In Figure 1 (see above), we can see Studio 3T's SQL Migration pulling in multiple SQL tables, embedding rental records into the customer records, and previewing the JSON output.
For more radical restructuring, SQL queries can also provide the source of the data for import. This allows for restructuring of the data by, for example, region or category.
Hackolade integrated
As you can see, Studio 3T is fully capable of some complex migrations through its tooling, SQL Migration, Import and Reschema. However, if you are of the mindset that you should design your migration first, then this is where Hackolade comes in. Hackolade is a "polyglot data" modelling application designed for a world where models are implemented in everything from graphs to APIs to storage formats.
Figure 2. Entity Relationships Mapped in Hackolade
Using Hackolade, you can import the schema with relationships from an SQL database and then visually reassemble the SQL fields to compose your MongoDB document schema.
Watch this demo video for more details.

Once you've built your new models, you can use Studio 3T to put them into practice by importing a Hackolade schema mapping into a SQL Migration configuration.
Figure 3. Importing Hackolade Models into Studio 3T
This helps eliminate the need to repeatedly query and import from the SQL database as you fine-tune your migration. Instead, you can construct and document the migration within Hackolade, review with your team, and then implement with confidence.
Once the data is in MongoDB Atlas, support from Studio 3T continues. Studio 3T's Reschema tools allow you to restructure your schema without re-importing, working entirely on the MongoDB Atlas data. This can be particularly useful when blending data from existing document databases with freshly imported, formerly relational data.
The idea that migrations have to be team-breaking chores no longer holds. It is eminently possible, with tools such as Studio 3T's SQL Migration and Hackolade, to not only perform more complex migrations easily, but to be able to design them up front and put them into practice as often as is needed. With both tools working in integrated harmony, the future of migration has arrived.